Configurable Workflow
A system which enables users to design and manage processes that guide data flow through the application. It offers real-time tracking of data, thus providing actionable insights to analyze efficiency, address bottlenecks, and optimize processes.
My Role - UX Designer
Year - 2023
Tools Used - Figma
How the current system operates
The product is designed to revolutionize the way document extraction and processing is handled. The system is built to seamlessly process documents through a series of meticulously designed stages, until marked as processed.
How it works: The entire process is coded into the system, with no user interface for tracking progress
Where it falls short
Understanding the people behind the process
Our system needs to balance the needs of three distinct groups: internal experts like developers, internal teams such as managers, and external clients. Observing their daily work and listening to their frustrations revealed distinct needs:
From these insights, two key opportunities emerged:
Enable flexible customization so both internal teams and external clients can adapt the system to their needs
Provide real-time visibility into every stage so progress is transparent, delays are visible early, and errors can be addressed without depending solely on technical support
Shaping the solution
To address the gaps identified, we explored multiple ways the system could give users more control, visibility, and independence in managing workflows. After testing options and gathering feedback, five key decisions shaped the final direction:
Flowcharts for workflow visualization
Explored: Lists/tables vs. process maps/flowcharts
Decision: Chose flowcharts for a more intuitive and visual representation of workflows
Why it matters: Makes complex processes easier to understand at a glance for all user groups
Drag-and-drop workflow builder over assisted step creation
Explored: Step-by-step guided creation vs. free-form drag-and-drop
Decision: Chose drag-and-drop for greater flexibility and faster rearrangement during frequent process changes
Why it matters: Reduces effort for users while allowing quicker adjustments when processes evolve
Three workflow step types: automated, manual, and control
Explored: Single generic step type vs. categorization
Decision: Chose three clear types to help users instantly identify the nature of each step, improving clarity and reducing errors
Why it matters: Offers a balance between flexibility and clarity, helping users avoid confusion
Real-time progress and data on a separate screen
Explored: Inline progress tracking on the same flow vs. dedicated monitoring view
Decision: Chose a separate live dashboard to keep the building view uncluttered while still offering stage-wise, real-time visibility
Why it matters: Prevents information overload during setup while still enabling detailed monitoring when needed
Multiple triggers per workflow to avoid repetition
Explored: One trigger per workflow vs. multiple triggers
Decision: Chose multiple triggers to reduce duplicated flows and save setup time, especially for similar processes
Why it matters: Saves time and reduces maintenance overhead, especially for recurring or similar processes
Laying out the basics of a workflow builder
Balancing design vision with feasibility
While the long-term plan was to offer a dedicated live monitoring screen for real-time workflow tracking, early technical discussions revealed that this would significantly delay delivery. To meet business timelines while still improving user experience, we adopted a traditional grid layout for workflow monitoring in the initial release.
Release One - Traditional grid layout
Release Two - Workflow monitoring system
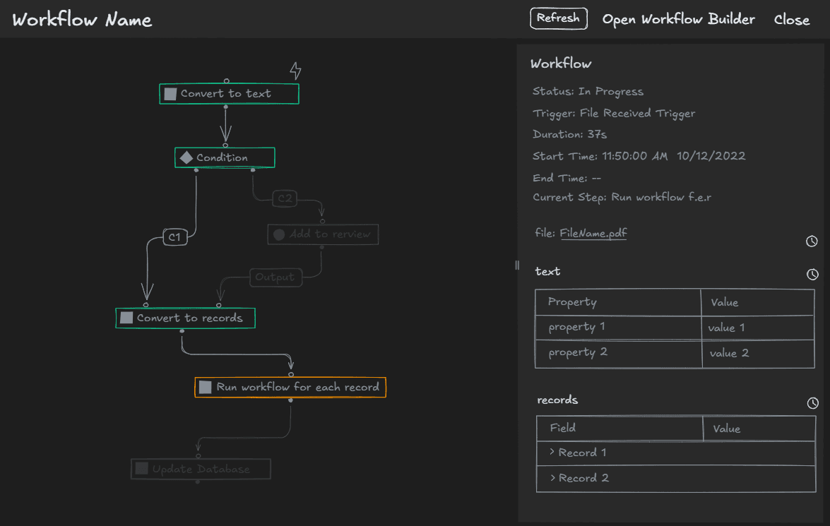
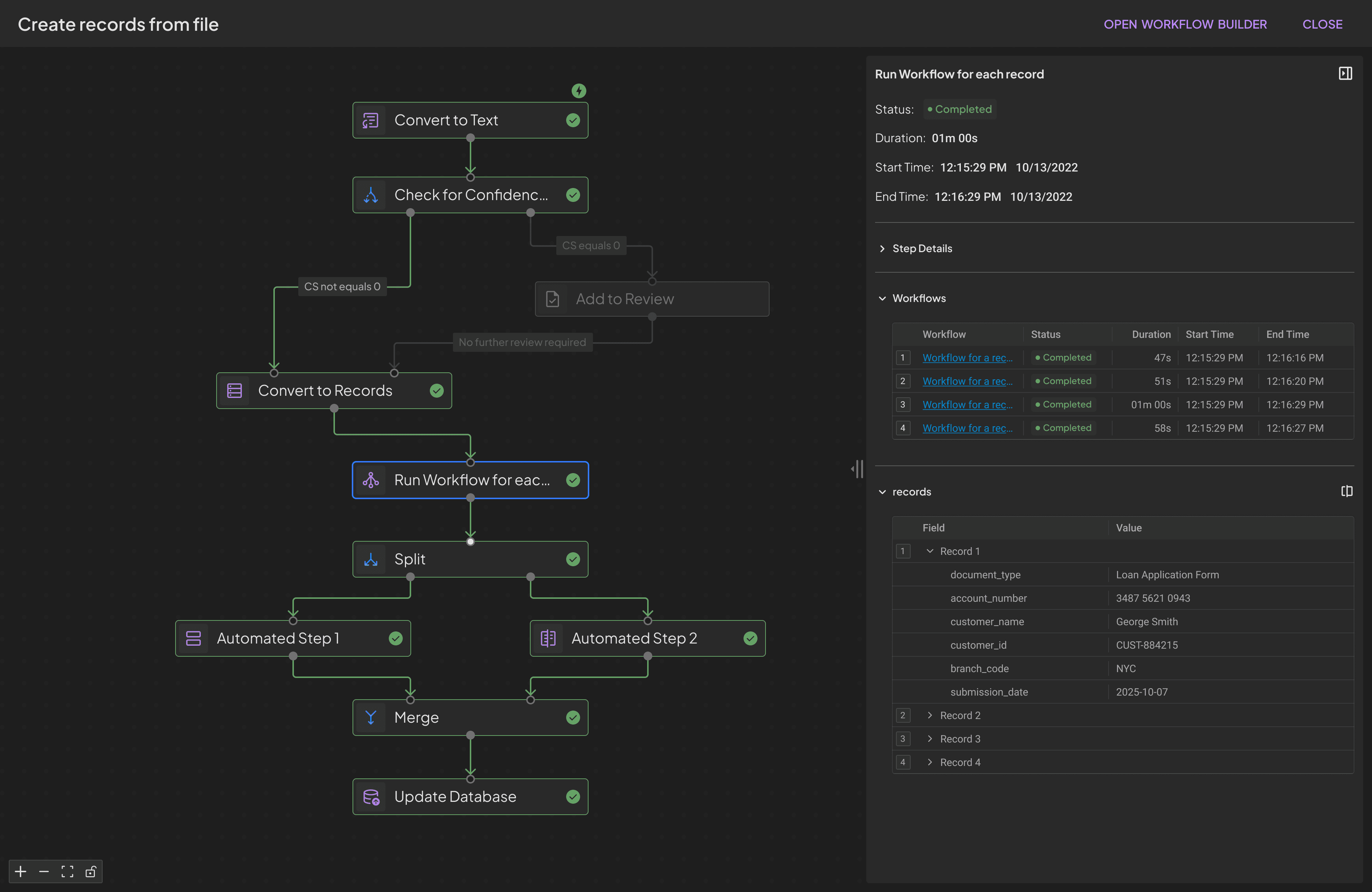
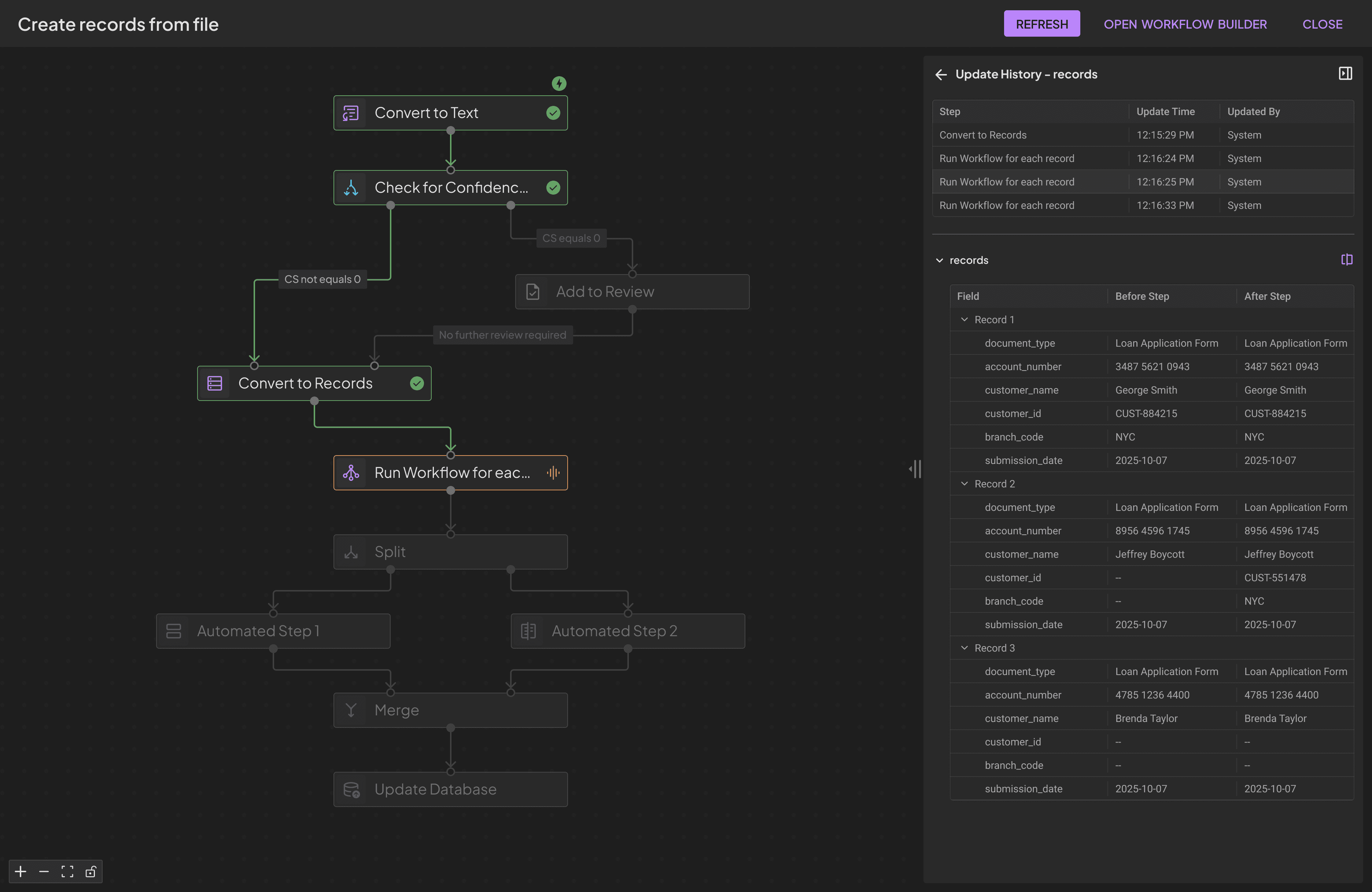
A workflow in progress
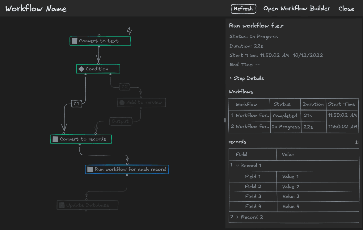
A workflow step in progress
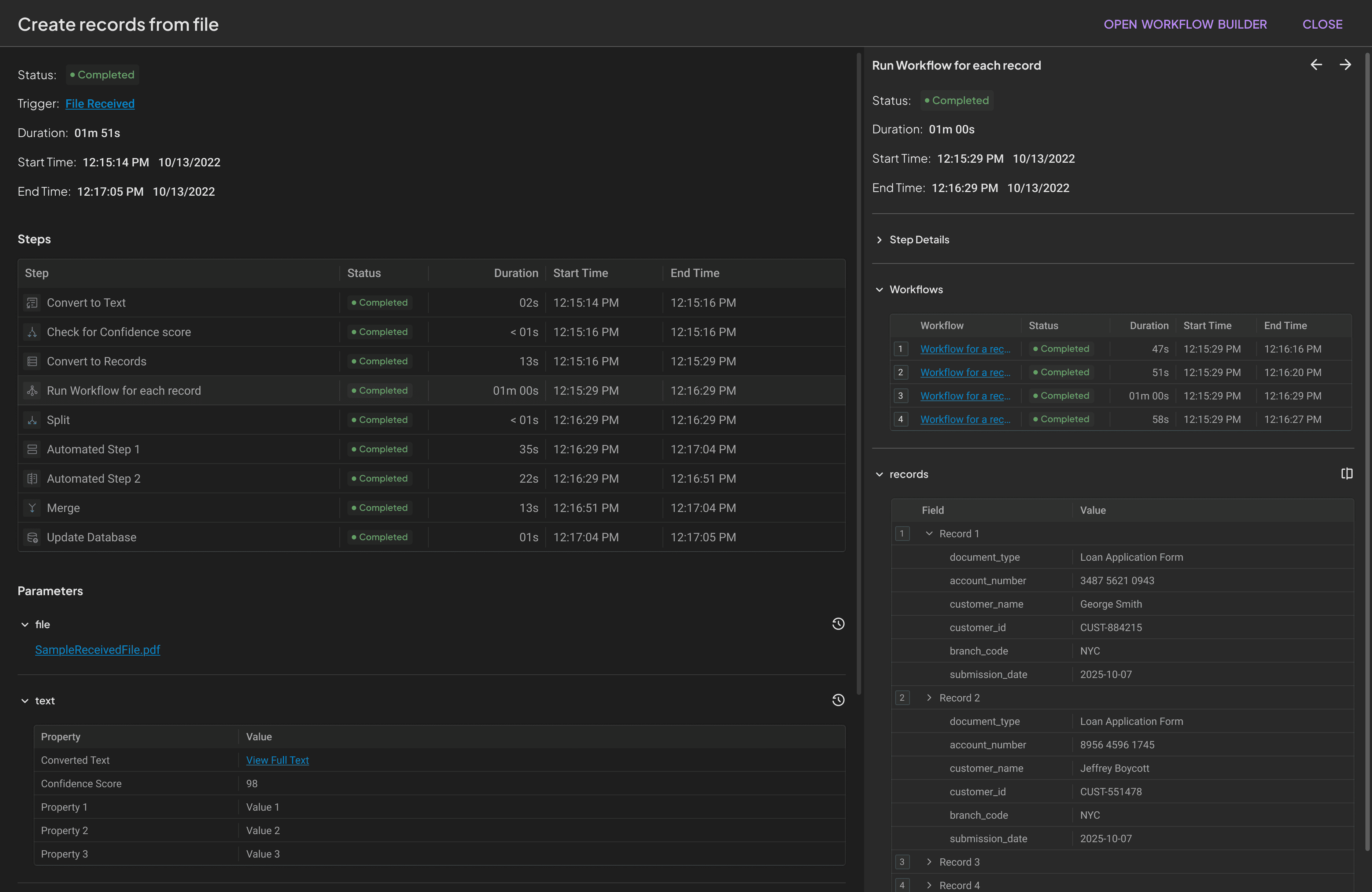
Successful execution of a workflow
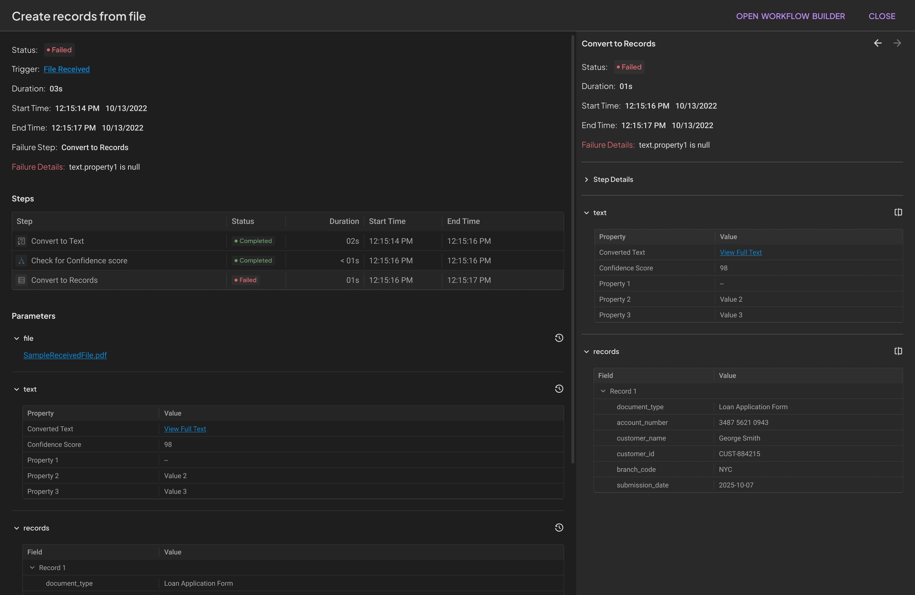
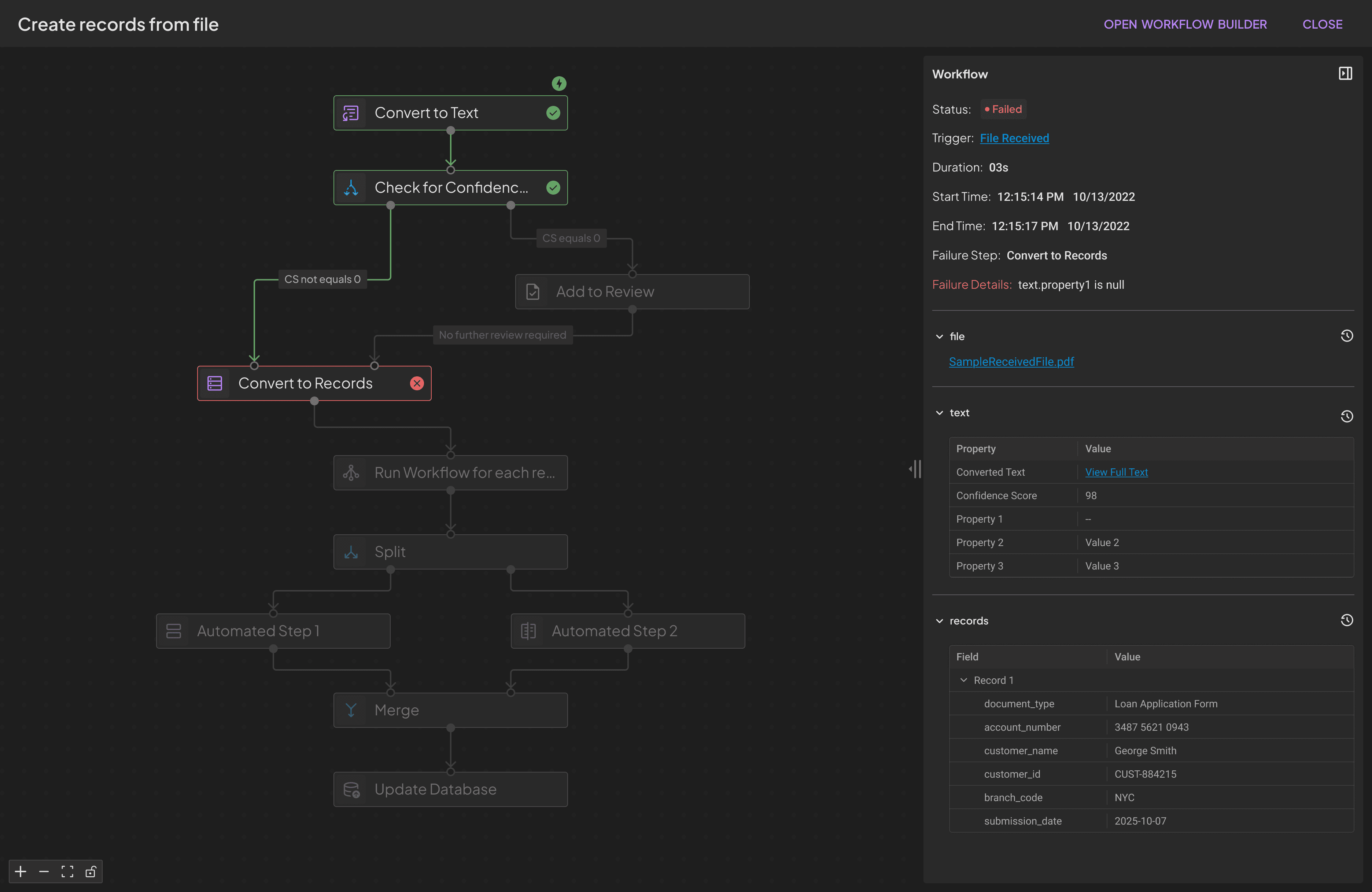
Failed execution of a workflow
What was left behind (for now)
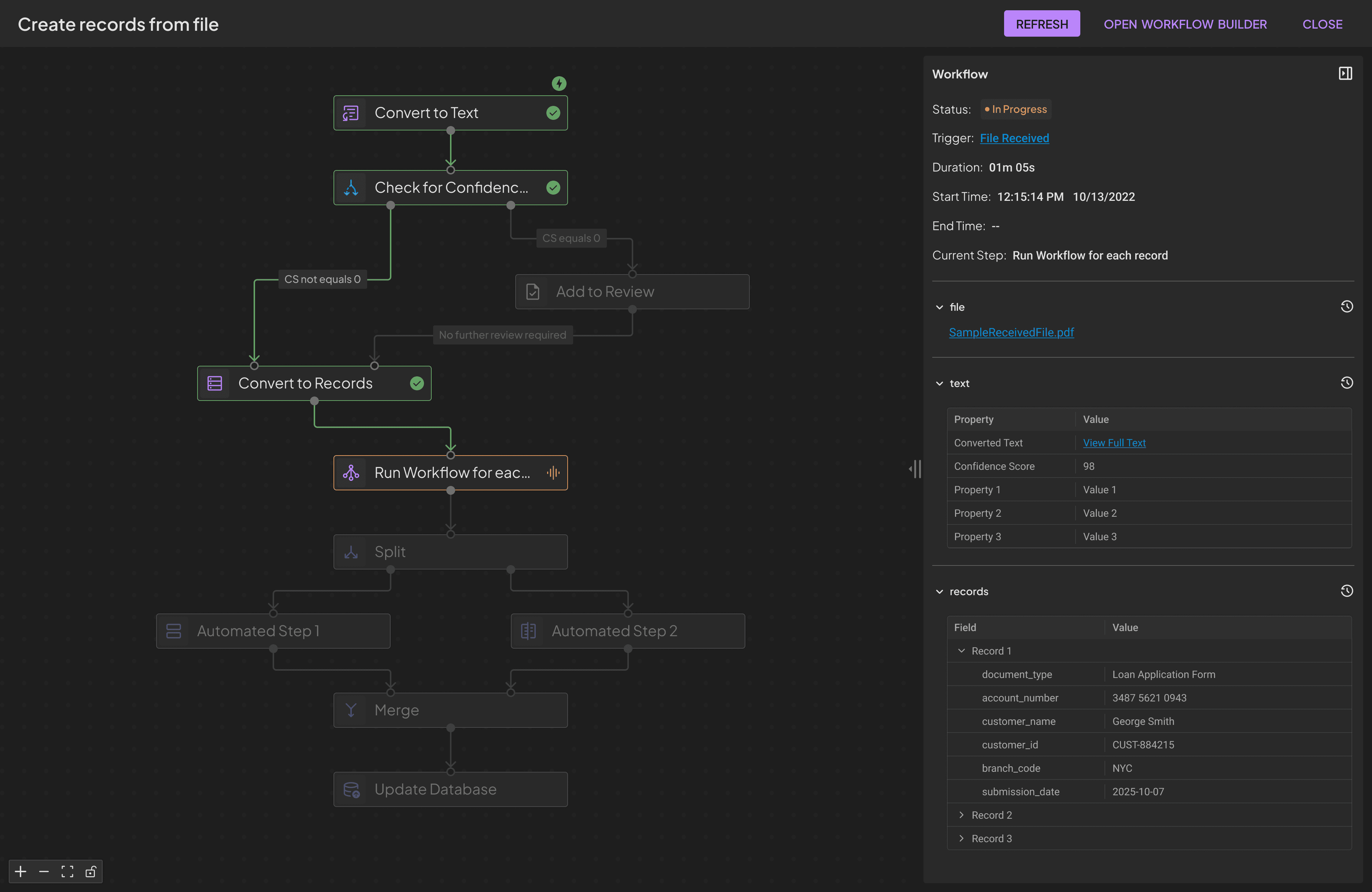
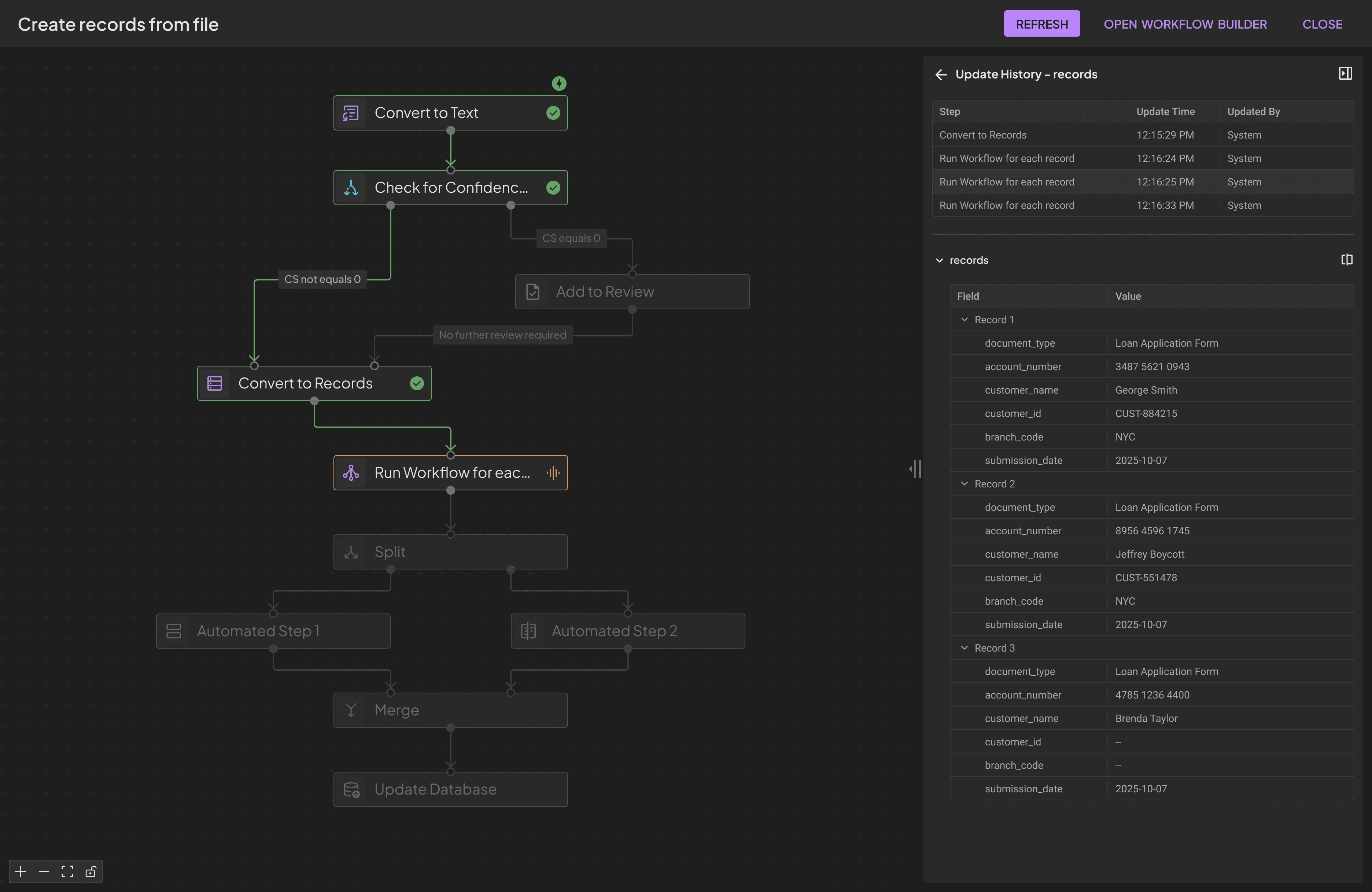
Introducing the workflow management system
Successful execution of a workflow
The difference made
26.1%
Average processing time per document
74.2%
Error resolution time per quarter
48.2%
Growth in system adoption among non-technical users
30%
Number of debugging cases per month
What impact does key functionalities have on the system
Real time feedback and tracking
31%
Increased processing efficiency
25%
Fast error resolution
23%
Enhanced user productivity
16%
Improved system adoption
5%



































